Csoport neve: MAAT
Feladat sorszáma: 2.
Feladat címe: Hálózat manager
ANALÍZIS MODELL
Gyakorlatvezető:
WAGNER GYÖRGY
Csoport tagok:
|
Imre Mihály |
G-3S8 |
imre@iit.uni-miskolc.hu |
|
Fazekas Lajos |
G-3S1D |
fazekas@iit.uni-miskolc.hu |
|
Kis Simonka József |
G-3S8 |
kis2@iit.uni-miskolc.hu |
|
Szűcs Tamás |
G-3S8 |
szucst@iit.uni-miskolc.hu |
2006. április 21.
3. Az első alrendszer modellje
3.1.2 Attribútumok azonosítása
3.5 Az analízis modell osztálydiagramja.
3.6. Az analízis modell osztályainak listája.
Ebben a dokumentumban foglaljuk mindazon
információkat, amelyek a MaatNet
hálózati
adminisztrációs szoftver tervezése
során
ezidáig a birtokunkba jutott, illetve amelyek a szoftver
implementációjának
szempontjából
elengethetetlenül fontosak.
A szovtver két fő komponensből áll: a megfigyelt gépeken futó ügynökökből illetve a megfigyelő gépén futó kliens alkalmazásból.


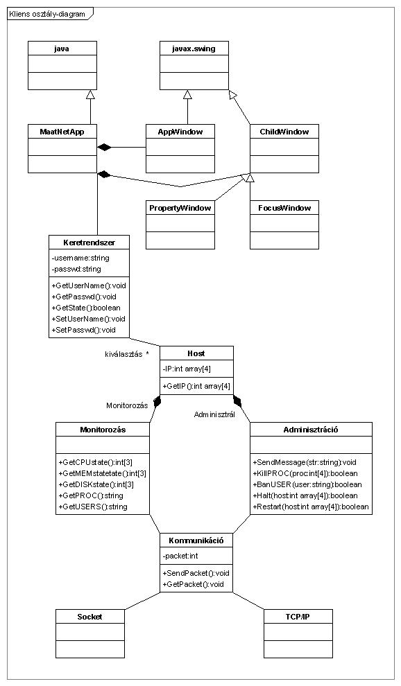
KLIENS:
MaatNetApp: a megjelenítést fogja össze
a kliens
AppWindow: az alkalmazás fő ablaka
ChildWindow: felugró ablakokat osszefogó
absztrakciós szint
PropertyWindow: tulajdonságok
beállítása
FocusWindow: kiválastott rendszerről teljes,
részletes leírás
Keretrendszer: a fő osztály
Host: absztrakciós szint a kiválasztott hoszt
számára
Monitorozás: a különböző
lekérdezéseket fogja össze
Adminisztráció: a beavatkozó
műveleteket fogja össze
Kommunikáció: az egyes
kommunikációs
eljárások
különbözőségeit
kivánja átfedni
Socket: Socket alapú kommunikáció -
alapértelmezett
TCP/IP: opcinális, TCP/IP alapú
kommunikáció
ÜGYNÖK:
Kommunikáció, Socket, TCP/IP: uaz mint a kliens
esetében...
Naplózó: Feladata egyrészt a
megfigyelt
értékek kiolvasása a helyi
naplófájlból, vagy az erre
rendelkezésre
alló memóriaterületről
(gyorsítótár), illetve ezen
értékek
frissítése.
Beavatkozó: az ügynököt
futtató rendszer
vezérlését
lekérdezését fogja
össze.
Linux: Linux specifikus funkciók
megvalósítása.
Windows: opcionális, a szoftver
bővíthetőségét célozza. A
beavatkozással kapcsolatos platform specifikus
funkciók
kerülnek ide.
Mac: opcionális, a szoftver
bővíthetőségét
célozza. A beavatkozással kapcsolatos platform
specifikus
funkciók kerülnek ide.
A MaatNet kliens alkalmazása három
alrendszerből épül fel:
o Megjelenítő alrendszer
Feladata az
ügynökök
által szolgáltatott
információk
felhasználóbarát
megjelenítése.
o Vezérlő alrendszer
Feladata a szoftver
működésének vezerlése, a
grafikus
felület meghatározott elemeinek
informacióval
való fetöltése, illetve a
felhasználó
interakciójának megfelelő reakciók
menedzselése.
o Kommunikációs alrendszer:
Feladata, hogy kapcsolatot
teremtsen a Vezerlő
rendszer, valamint az ügynökök
között.
Üzeneteket továbbít mindkét
irányban.
Lehetőség van több halózati protokoll
támogatására, mely a felsőbb szintek
számára transzparens módon
történik.
A kliens alrendszerei:


Vezérlő alrendszer



Kommunikációs alrendszer


A rendszer funkcióinak bősége miatt egyetlen esetet veszünk csak át részletesebben. Tegyük fel, hogy a klienst működtető adminisztrátor egy -a jogköréből alanyi jogon járó- újraindítási parancsot ad ki egy adott hostra. Az esetet szekvencia-diagramokon ábrázoljuk:



A dinamikus és funkcionális modell felhasználásával az osztálydiagramot kiegészítjük az egyes osztályokhoz tartozó operációkkal. Eközben újabb osztályok, kapcsolatok és attribútumok szükségességére is fény derülhet.
Ha szükséges, dokumentáljuk azokat a meggondolásokat és döntéseket, amelyek az osztálydiagram kialakításához vezettek.
Ha az áttekinthetőséget javítja, az alpont további alpontokra tagolható.


KLIENS:
ÜGYNÖK:
felelőssége, feladata: a fő osztály
együttműködők: Host, MaatNetApp
attribútumok
Név |
Típus |
Leírás |
|
username |
string |
felhasználó név |
|
passwd |
string |
jelszó |
|
|
|
|
operációk
Név |
Argumentumok |
Működése, feladata |
|
GetUserName |
username |
felhasználónév bekérése |
|
SetUserName |
username |
felhasználónév beállítása |
|
GetPasswd |
passwd |
jelszó bekérése |
| SetPasswd | passwd | jelszó beállítása |
| GetState | host elérhetőségének vizsgálata |
felelőssége, feladata: absztrakciós szint a kiválasztott hoszt számára
együttműködők: Keretrendszer, Monitorozás, Adminisztráció
attribútumok
Név |
Típus |
Leírás |
|
IP |
int array[4] |
host IP címe |
|
|
|
|
|
|
|
|
operációk
Név |
Argumentumok |
Működése, feladata |
|
GetIP |
IP |
host IP címének lekérése |
|
|
|
|
|
|
|
|
felelőssége, feladata: a különböző lekérdezéseket fogja össze
együttműködők: host, kommunikáció
attribútumok
Név |
Típus |
Leírás |
|
host |
string |
host neve |
|
|
|
|
|
|
|
|
operációk
Név |
Argumentumok |
Működése, feladata |
|
GetCPUstate |
host |
CPU állapot lekérdezés |
|
GetMEMstate |
host |
MEM állapot lekérdezés |
|
GetDISKstate |
host |
DISK állapot lekérdezés |
| GetPROC | host | processzek listája |
| GetUSERS | host | felhasználók listája |
felelőssége, feladata: a beavatkozó műveleteket fogja össze
együttműködők: Host, Kommunikáció
attribútumok
Név |
Típus |
Leírás |
|
host |
string |
host neve |
|
str |
string |
üzenet a felhasználónak |
|
proc |
int |
processz PID-je |
| user | string | felhasználónév |
Kitöltési útmutató (tehát nem a formátum része): A típus még hiányozhat, vagy lehet általános (pl. szöveg).
operációk
Név |
Argumentumok |
Működése, feladata |
|
SendMESSAGE |
str |
üzenetküldés |
|
KillPROC |
prc |
processz kilövés |
|
BanUSER |
user |
felhasználó kijelentkeztetése |
| Halt | host | host leállítása |
| Restart | host | host újraindítása |
Kitöltési útmutató (tehát nem a formátum része): Az argumentum lista még hiányozhat, vagy lehet, hogy nem teljes
felelőssége, feladata: az egyes kommunikációs eljárások különbözőségeit kivánja átfedni
együttműködők: socket, tcp/ip
attribútumok
Név |
Típus |
Leírás |
|
packet |
string |
hálózti rétegen átküldendó parancs/kérelem |
|
|
|
|
|
|
|
|
Kitöltési útmutató (tehát nem a formátum része): A típus még hiányozhat, vagy lehet általános (pl. szöveg).
operációk
Név |
Argumentumok |
Működése, feladata |
|
SendPacket |
packet |
Csomag átküldése a hálózati rétegen |
|
GetPacket |
packet |
Csomag fogadása a hálózati régetből |
|
|
|
|
Kitöltési útmutató (tehát nem a formátum része): Az argumentum lista még hiányozhat, vagy lehet, hogy nem teljes
felelőssége, feladata: Feladata egyrészt a megfigyelt értékek kiolvasása a helyi naplófájlból, vagy az erre rendelkezésre alló memóriaterületről (gyorsítótár), illetve ezen értékek frissítése.
együttműködők: Kommunikáció, Beavatkozó
attribútumok
Név |
Típus |
Leírás |
|
refreshtime |
int |
frissítési idő |
|
log_content |
string |
naplózandó tartalom |
|
|
|
|
Kitöltési útmutató (tehát nem a formátum része): A típus még hiányozhat, vagy lehet általános (pl. szöveg).
operációk
Név |
Argumentumok |
Működése, feladata |
|
SetrefreshTime |
refreshtime |
frissítési idő beállítása |
|
|
|
|
|
|
|
|
Kitöltési útmutató (tehát nem a formátum része): Az argumentum lista még hiányozhat, vagy lehet, hogy nem teljes
felelőssége, feladata: az ügynököt futtató rendszer vezérlését lekérdezését fogja össze.
együttműködők: Kommunikáció, Naplózó, Linux, Windows, MacOS
attribútumok
Név |
Típus |
Leírás |
|
command |
string |
kiadandó parancs |
|
|
|
|
|
|
|
|
Kitöltési útmutató (tehát nem a formátum része): A típus még hiányozhat, vagy lehet általános (pl. szöveg).
operációk
Név |
Argumentumok |
Működése, feladata |
|
DoCommand |
command |
Parancs elvégzése |
|
GetPlatformType |
|
Platform típus megállapítása |
|
|
|
|